binder架构
binder架构

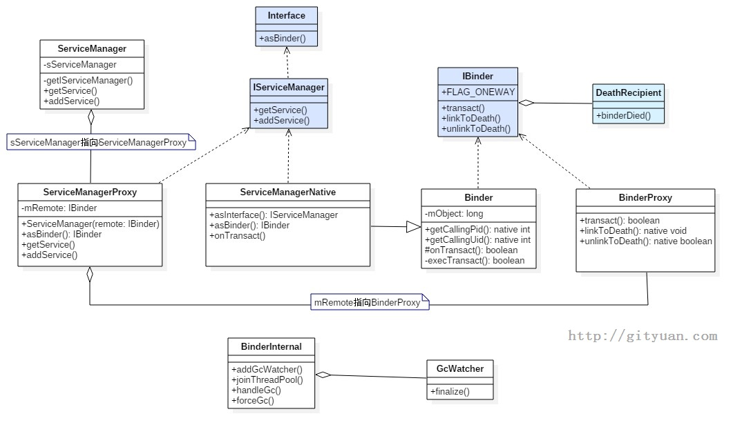
binder类图

ServiceManager:通过getIServiceManager方法获取的是ServiceManagerProxy对象; ServiceManager的addService, getService实际工作都交由ServiceManagerProxy的相应方法来处理;
ServiceManagerProxy:其成员变量mRemote指向BinderProxy对象,ServiceManagerProxy的addService, getService方法最终是交由mRemote来完成。
ServiceManagerNative:其方法asInterface()返回的是ServiceManagerProxy对象,ServiceManager便是借助ServiceManagerNative类来找到ServiceManagerProxy;
Binder:其成员变量mObject和方法execTransact()用于native方法
BinderInternal:内部有一个GcWatcher类,用于处理和调试与Binder相关的垃圾回收。
IBinder:接口中常量FLAG_ONEWAY:客户端利用binder跟服务端通信是阻塞式的,但如果设置了FLAG_ONEWAY,这成为非阻塞的调用方式,客户端能立即返回,服务端采用回调方式来通知客户端完成情况。另外IBinder接口有一个内部接口DeathDecipient(死亡通告)。
Binder进程与线程
Binder线程池:每个Server进程在启动时会创建一个binder线程池,并向其中注册一个Binder线程;之后Server进程也可以向binder线程池注册新的线程,或者Binder驱动在探测到没有空闲binder线程时会主动向Server进程注册新的的binder线程。对于一个Server进程有一个最大Binder线程数限制,默认为16个binder线程,例如Android的system_server进程就存在16个线程。对于所有Client端进程的binder请求都是交由Server端进程的binder线程来处理的。
Binder传输过程
发送端把binder_transaction节点,插入到目标进程或其子线程的todo队列中,等目标进程或线程不断循环地从todo队列中取出数据并进行相应的操作
Binder路由

binder的路由原理:BpBinder发送端,根据handler,在当前binder_proc中,找到相应的binder_ref,由binder_ref再找到目标binder_node实体,由目标binder_node再找到目标进程binder_proc。简单地方式是直接把binder_transaction节点插入到binder_proc的todo队列中,完成传输过程。
通信过程 AMS


- 发起端线程向Binder Driver发起binder ioctl请求后, 便采用环不断talkWithDriver,此时该线程处于阻塞状态, 直到收到如下BR_XXX命令才会结束该过程.
- BR_TRANSACTION_COMPLETE: oneway模式下,收到该命令则退出
- BR_REPLY: 非oneway模式下,收到该命令才退出;
- BR_DEAD_REPLY: 目标进程/线程/binder实体为空, 以及释放正在等待reply的binder thread或者binder buffer;
- BR_FAILED_REPLY: 情况较多,比如非法handle, 错误事务栈, security, 内存不足, buffer不足, 数据拷贝失败, 节点创建失败, 各种不匹配等问题
- BR_ACQUIRE_RESULT: 目前未使用的协议;
左图中waitForResponse收到BR_TRANSACTION_COMPLETE,则直接退出循环, 则没有机会执行executeCommand()方法, 故将其颜色画为灰色. 除以上5种BR_XXX命令, 当收到其他BR命令,则都会执行executeCommand过程.
目标Binder线程创建后, 便进入joinThreadPool()方法, 采用循环不断地循环执行getAndExecuteCommand()方法, 当bwr的读写buffer都没有数据时,则阻塞在binder_thread_read的wait_event过程. 另外,正常情况下binder线程一旦创建则不会退出.
关键代码
public ComponentName startService(IApplicationThread caller, Intent service, String resolvedType, String callingPackage, int userId) throws RemoteException {
//获取或创建Parcel对象【见小节2.2】
Parcel data = Parcel.obtain();
Parcel reply = Parcel.obtain();
data.writeInterfaceToken(IActivityManager.descriptor);
data.writeStrongBinder(caller != null ? caller.asBinder() : null);
service.writeToParcel(data, 0);
//写入Parcel数据 【见小节2.3】
data.writeString(resolvedType);
data.writeString(callingPackage);
data.writeInt(userId);
//通过Binder传递数据【见小节2.5】
mRemote.transact(START_SERVICE_TRANSACTION, data, reply, 0);
//读取应答消息的异常情况
reply.readException();
//根据reply数据来创建ComponentName对象
ComponentName res = ComponentName.readFromParcel(reply);
//【见小节2.2.3】
data.recycle();
reply.recycle();
return res;
}
AMN.getDefault
static public IActivityManager getDefault() {
// [见流程2.4.2]
return gDefault.get();
}
public abstract class Singleton<IActivityManager> {
public final IActivityManager get() {
synchronized (this) {
if (mInstance == null) {
//首次调用create()来获取AMP对象[见流程2.4.3]
mInstance = create();
}
return mInstance;
}
}
}
private static final Singleton<IActivityManager> gDefault = new Singleton<IActivityManager>() {
protected IActivityManager create() {
//获取名为"activity"的服务
IBinder b = ServiceManager.getService("activity");
//创建AMP对象[见流程2.4.4]
IActivityManager am = asInterface(b);
return am;
}
};
public abstract class ActivityManagerNative extends Binder implements IActivityManager {
static public IActivityManager asInterface(IBinder obj) {
if (obj == null) {
return null;
}
//此处obj = BinderProxy, descriptor = "android.app.IActivityManager"; [见流程2.4.5]
IActivityManager in = (IActivityManager)obj.queryLocalInterface(descriptor);
if (in != null) { //此处为null
return in;
}
//[见流程2.4.6]
return new ActivityManagerProxy(obj);
}
...
}
public class Binder implements IBinder {
//对于Binder对象的调用,则返回值不为空
public IInterface queryLocalInterface(String descriptor) {
//mDescriptor的初始化在attachInterface()过程中赋值
if (mDescriptor.equals(descriptor)) {
return mOwner;
}
return null;
}
}
//由上一小节[2.4.4]调用的流程便是此处,返回Null
final class BinderProxy implements IBinder {
//BinderProxy对象的调用, 则返回值为空
public IInterface queryLocalInterface(String descriptor) {
return null;
}
}
class ActivityManagerProxy implements IActivityManager {
public ActivityManagerProxy(IBinder remote) {
mRemote = remote;
}
}
final class BinderProxy implements IBinder {
public boolean transact(int code, Parcel data, Parcel reply, int flags) throws RemoteException {
//用于检测Parcel大小是否大于800k
Binder.checkParcel(this, code, data, "Unreasonably large binder buffer");
//【见2.6】
return transactNative(code, data, reply, flags);
}
}
原生方法
static jboolean android_os_BinderProxy_transact(JNIEnv* env, jobject obj,
jint code, jobject dataObj, jobject replyObj, jint flags)
{
...
//将java Parcel转为c++ Parcel
Parcel* data = parcelForJavaObject(env, dataObj);
Parcel* reply = parcelForJavaObject(env, replyObj);
//gBinderProxyOffsets.mObject中保存的是new BpBinder(handle)对象
IBinder* target = (IBinder*) env->GetLongField(obj, gBinderProxyOffsets.mObject);
...
//此处便是BpBinder::transact()【见小节2.7】
status_t err = target->transact(code, *data, reply, flags);
...
//最后根据transact执行具体情况,抛出相应的Exception
signalExceptionForError(env, obj, err, true , data->dataSize());
return JNI_FALSE;
}
status_t BpBinder::transact(
uint32_t code, const Parcel& data, Parcel* reply, uint32_t flags)
{
if (mAlive) {
// 【见小节2.8】
status_t status = IPCThreadState::self()->transact(
mHandle, code, data, reply, flags);
if (status == DEAD_OBJECT) mAlive = 0;
return status;
}
return DEAD_OBJECT;
}
status_t IPCThreadState::transact(int32_t handle,
uint32_t code, const Parcel& data,
Parcel* reply, uint32_t flags)
{
status_t err = data.errorCheck(); //数据错误检查
flags |= TF_ACCEPT_FDS;
....
if (err == NO_ERROR) {
// 传输数据 【见小节2.9】
err = writeTransactionData(BC_TRANSACTION, flags, handle, code, data, NULL);
}
if (err != NO_ERROR) {
if (reply) reply->setError(err);
return (mLastError = err);
}
// 默认情况下,都是采用非oneway的方式, 也就是需要等待服务端的返回结果
if ((flags & TF_ONE_WAY) == 0) {
if (reply) {
//reply对象不为空 【见小节2.10】
err = waitForResponse(reply);
}else {
Parcel fakeReply;
err = waitForResponse(&fakeReply);
}
} else {
err = waitForResponse(NULL, NULL);
}
return err;
}
transact主要过程:
先执行writeTransactionData()已向Parcel数据类型的mOut写入数据,此时mIn还没有数据; 然后执行waitForResponse()方法,循环执行,直到收到应答消息. 调用talkWithDriver()跟驱动交互,收到应答消息,便会写入mIn, 则根据收到的不同响应吗,执行相应的操作。 此处调用waitForResponse根据是否有设置TF_ONE_WAY的标记:
当已设置oneway时, 则调用waitForResponse(NULL, NULL); 当未设置oneway时, 则调用waitForResponse(reply) 或 waitForResponse(&fakeReply)
源码目录
framework/base/core/java/android/os/
- IInterface.java
- IServiceManager.java
- ServiceManager.java
- ServiceManagerNative.java(内含ServiceManagerProxy类)
framework/base/core/java/android/os/
- IBinder.java
- Binder.java(内含BinderProxy类)
- Parcel.java
framework/base/core/java/com/android/internal/os/
- BinderInternal.java
framework/base/core/jni/
- AndroidRuntime.cpp
- android_os_Parcel.cpp
- android_util_Binder.cpp