6.java并发容器
大约 3 分钟
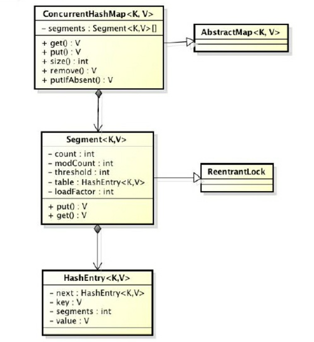
ConcurrentHashMap
hashMap线程不安全
HashMap在并发执行put操作时会引起死循环,是因为多线程会导致HashMap的Entry链表 形成环形数据结构,一旦形成环形数据结构,Entry的next节点永远不为空,就会产生死循环获取Entry,导致CPU 100%
效率低下的HashTable
HashTable容器使用synchronized来保证线程安全,非常低效
ConcurrentHashMap的锁分段技术可有效提升并发访问率
ConcurrentHashMap是由Segment数组结构和HashEntry数组结构组成


- 初始化segments数组
- 初始化segmentShift和segmentMask
- 初始化每个segment
- 定位Segment 散列算法定位到Segment
- get操作 整个get过程不需要加锁,除非读到的值是空才会加锁重读
- put操作 put方法首先定位到Segment,然后在Segment里进行插入操作
ConcurrentLinkedQueue
线程安全队列 阻塞算法 入队和出队用同一把锁 非阻塞算法 循环CAS

1 入队列 : 第一是定位出尾节点; 第二是使用CAS算法将入队节点设置成尾节点 不成功则重试
2 出队列
public boolean offer(E e) {
checkNotNull(e);
/// 入队前,创建一个入队节点
final Node<E> newNode = new Node<E>(e);
// 死循环,入队不成功反复入队。
for (Node<E> t = tail, p = t;;) {
Node<E> q = p.next;
if (q == null) {
// p is last node
if (p.casNext(null, newNode)) {
if (p != t) // hop two nodes at a time
casTail(t, newNode); // Failure is OK.
return true;
}
}
else if (p == q)
p = (t != (t = tail)) ? t : head;
else
// Check for tail updates after two hops.
p = (p != t && t != (t = tail)) ? t : q;
}
}
public E poll() {
restartFromHead:
for (;;) {
for (Node<E> h = head, p = h, q;;) {
E item = p.item;
if (item != null && p.casItem(item, null)) {
// Successful CAS is the linearization point
// for item to be removed from this queue.
if (p != h) // hop two nodes at a time
updateHead(h, ((q = p.next) != null) ? q : p);
return item;
}
else if ((q = p.next) == null) {
updateHead(h, p);
return null;
}
else if (p == q)
continue restartFromHead;
else
p = q;
}
}
}
阻塞队列
- 队列满阻塞
- 队列空移除阻塞
- ArrayBlockingQueue:一个由数组结构组成的有界阻塞队列。
- LinkedBlockingQueue:一个由链表结构组成的有界阻塞队列。
- PriorityBlockingQueue:一个支持优先级排序的无界阻塞队列
- DelayQueue:一个使用优先级队列实现的无界阻塞队列。
- SynchronousQueue:一个不存储元素的阻塞队列。
- LinkedTransferQueue:一个由链表结构组成的无界阻塞队列。
- LinkedBlockingDeque:一个由链表结构组成的双向阻塞队列。
使用通知模式 条件 Condition
public final void await() throws InterruptedException {
if (Thread.interrupted())
throw new InterruptedException();
Node node = addConditionWaiter();
int savedState = fullyRelease(node);
int interruptMode = 0;
while (!isOnSyncQueue(node)) {
LockSupport.park(this);
if ((interruptMode = checkInterruptWhileWaiting(node)) != 0)
break;
}
if (acquireQueued(node, savedState) && interruptMode != THROW_IE)
interruptMode = REINTERRUPT;
if (node.nextWaiter != null) // clean up if cancelled
unlinkCancelledWaiters();
if (interruptMode != 0)
reportInterruptAfterWait(interruptMode);
}
public static void park(Object blocker) {
Thread t = Thread.currentThread();
setBlocker(t, blocker);
UNSAFE.park(false, 0L);
setBlocker(t, null);
}
public native void park(boolean var1, long var2);
void os::PlatformEvent::park() {
int status = pthread_mutex_lock(_mutex);
//Linux 条件锁
status = pthread_cond_wait(_cond, _mutex);
status = pthread_mutex_unlock(_mutex);
}
Form/join
并行执行任务的框架,是一个把大任务分割成若干个小任务,最终汇总每个小任务结果后得到大任务结果的框架
窃取算法
- 分割任务
- 执行任务并合并结果
public class CountTask extends RecursiveTask<Integer> {
private static final int THRESHOLD = 2; // 阈值
private int start;
private int end;
public CountTask(int start, int end) {
this.start = start;
this.end = end;
}
@Override
protected Integer compute() {
int sum = 0;
// 如果任务足够小就计算任务
boolean canCompute = (end - start) <= THRESHOLD;
if (canCompute) {
for (int i = start; i <= end; i++) {
sum += i;
}
} else {
// 如果任务大于阈值,就分裂成两个子任务计算
int middle = (start + end) / 2;
CountTask leftTask = new CountTask(start, middle);
CountTask rightTask = new CountTask(middle + 1, end); // 执行子任务
leftTask.fork();
rightTask.fork();
// 等待子任务执行完,并得到其结果
int leftResult = leftTask.join();
int rightResult = rightTask.join();
// 合并子任务
sum = leftResult + rightResult;
}
return sum;
}
public static void main(String[] args) {
ForkJoinPool forkJoinPool = new ForkJoinPool();
// 生成一个计算任务,负责计算1+2+3+4
CountTask task = new CountTask(1, 4);
// 执行一个任务
Future<Integer> result = forkJoinPool.submit(task);
try {
System.out.println(result.get());
} catch (Exception e) {
}
}
}