handler 应用层
大约 8 分钟
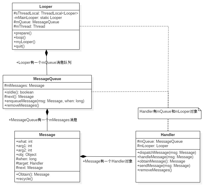
handler整体架构

handler模型

- Message:消息分为硬件产生的消息(如按钮、触摸)和软件生成的消息;
- MessageQueue:消息队列的主要功能向消息池投递消息(MessageQueue.enqueueMessage)和取走消息池的消息(MessageQueue.next);
- Handler:消息辅助类,主要功能向消息池发送各种消息事件(Handler.sendMessage)和处理相应消息事件(Handler.handleMessage);
- Looper:不断循环执行(Looper.loop),按分发机制将消息分发给目标处理者。
handler类图

典型案例
class LooperThread extends Thread {
public Handler mHandler;
//发送消息
public void sendMessage(Message msg) {
mHandler.sendMessage(msg);
}
@Override
public void run() {
//Looper初始化
Looper.prepare();
mHandler = new Handler() {
//处理消息
public void handleMessage(Message msg) {
//TODO 定义消息处理逻辑
}
};
//Looper开始循环
Looper.loop();
}
}
handler构建
默认构造
public Handler() {
this(null, false);
}
public Handler(Callback callback, boolean async) {
//匿名类、内部类或本地类都必须申明为static,否则会警告可能出现内存泄露
if (FIND_POTENTIAL_LEAKS) {
final Class<? extends Handler> klass = getClass();
if ((klass.isAnonymousClass() || klass.isMemberClass() || klass.isLocalClass()) &&
(klass.getModifiers() & Modifier.STATIC) == 0) {
Log.w(TAG, "The following Handler class should be static or leaks might occur: " +
klass.getCanonicalName());
}
}
//必须先执行Looper.prepare(),才能获取Looper对象,否则为null.
mLooper = Looper.myLooper(); //从当前线程的TLS中获取Looper对象
if (mLooper == null) {
throw new RuntimeException("");
}
mQueue = mLooper.mQueue; //消息队列,来自Looper对象
mCallback = callback; //回调方法
mAsynchronous = async; //设置消息是否为异步处理方式
}
有参数构造
public Handler(Looper looper) {
this(looper, null, false);
}
public Handler(Looper looper, Callback callback, boolean async) {
mLooper = looper;
mQueue = looper.mQueue;
mCallback = callback;
mAsynchronous = async;
}
消息入队(handler发送)
sendMessage流程
Handler.sendMessage->sendMessageDelayed->sendMessageAtTime->enqueueMessage->queue.enqueueMessage
- 入队时,如果没有数据放在头,如果有则需要遍历队列数据(按照when从小到大插入),进行插入操作
post流程
Handler.post->getPostMessage->sendMessageDelayed->sendMessageAtTime->enqueueMessage->queue.enqueueMessage
入队时 设置msg.target = this, 是当前handler
private boolean enqueueMessage(MessageQueue queue, Message msg, long uptimeMillis) {
msg.target = this;
if (mAsynchronous) {
msg.setAsynchronous(true);
}
return queue.enqueueMessage(msg, uptimeMillis);
}
消息出队(handler处理)
ActivityThread.main->Looper.loop()->mQueue.next()->msg.target.dispatchMessage->handler.handleMessage
分发处理
public void dispatchMessage(Message msg) {
if (msg.callback != null) {
//当Message存在回调方法,回调msg.callback.run()方法;
handleCallback(msg);
} else {
if (mCallback != null) {
//当Handler存在Callback成员变量时,回调方法handleMessage();
if (mCallback.handleMessage(msg)) {
return;
}
}
//Handler自身的回调方法handleMessage()
handleMessage(msg);
}
}
- Message的回调方法:message.callback.run(),优先级最高;
- Handler的回调方法:Handler.mCallback.handleMessage(msg),优先级仅次于1;
- Handler的默认方法:Handler.handleMessage(msg),优先级最低。
消息循环
ActivityThread.main->Looper.prepareMainLooper()->prepare()->sThreadLocal.set(new Looper())->new MessageQueue()->loop()
- ThreadLocal 用于私有当前线程Looper对象
- ThreadLocal 说明文档
loop循环遍历消息
public static void loop() {
final Looper me = myLooper(); //获取TLS存储的Looper对象
final MessageQueue queue = me.mQueue; //获取Looper对象中的消息队列
Binder.clearCallingIdentity();
//确保在权限检查时基于本地进程,而不是调用进程。
final long ident = Binder.clearCallingIdentity();
for (;;) { //进入loop的主循环方法
Message msg = queue.next(); //可能会阻塞
if (msg == null) { //没有消息,则退出循环
return;
}
//默认为null,可通过setMessageLogging()方法来指定输出,用于debug功能
Printer logging = me.mLogging;
if (logging != null) {
logging.println(">>>>> Dispatching to " + msg.target + " " +
msg.callback + ": " + msg.what);
}
msg.target.dispatchMessage(msg); //用于分发Message 【见3.2】
if (logging != null) {
logging.println("<<<<< Finished to " + msg.target + " " + msg.callback);
}
//恢复调用者信息
final long newIdent = Binder.clearCallingIdentity();
msg.recycleUnchecked(); //将Message放入消息池
}
}
MessageQueue
创建MessageQueue
MessageQueue(boolean quitAllowed) {
mQuitAllowed = quitAllowed;
//通过native方法初始化消息队列,其中mPtr是供native代码使用
mPtr = nativeInit();
}
next 取出消息
Message next() {
final long ptr = mPtr;
if (ptr == 0) { //当消息循环已经退出,则直接返回
return null;
}
int pendingIdleHandlerCount = -1; // 循环迭代的首次为-1
int nextPollTimeoutMillis = 0;
for (;;) {
if (nextPollTimeoutMillis != 0) {
Binder.flushPendingCommands();
}
//阻塞操作,当等待nextPollTimeoutMillis时长,或者消息队列被唤醒,都会返回
nativePollOnce(ptr, nextPollTimeoutMillis);
synchronized (this) {
final long now = SystemClock.uptimeMillis();
Message prevMsg = null;
Message msg = mMessages;
//当消息的Handler为空时,则查询异步消息
if (msg != null && msg.target == null) {
//当查询到异步消息,则立刻退出循环
do {
prevMsg = msg;
msg = msg.next;
} while (msg != null && !msg.isAsynchronous());
}
if (msg != null) {
if (now < msg.when) {
//当异步消息触发时间大于当前时间,则设置下一次轮询的超时时长
nextPollTimeoutMillis = (int) Math.min(msg.when - now, Integer.MAX_VALUE);
} else {
// 获取一条消息,并返回
mBlocked = false;
if (prevMsg != null) {
prevMsg.next = msg.next;
} else {
mMessages = msg.next;
}
msg.next = null;
//设置消息的使用状态,即flags |= FLAG_IN_USE
msg.markInUse();
return msg; //成功地获取MessageQueue中的下一条即将要执行的消息
}
} else {
//没有消息
nextPollTimeoutMillis = -1;
}
//消息正在退出,返回null
if (mQuitting) {
dispose();
return null;
}
//当消息队列为空,或者是消息队列的第一个消息时
if (pendingIdleHandlerCount < 0 && (mMessages == null || now < mMessages.when)) {
pendingIdleHandlerCount = mIdleHandlers.size();
}
if (pendingIdleHandlerCount <= 0) {
//没有idle handlers 需要运行,则循环并等待。
mBlocked = true;
continue;
}
if (mPendingIdleHandlers == null) {
mPendingIdleHandlers = new IdleHandler[Math.max(pendingIdleHandlerCount, 4)];
}
mPendingIdleHandlers = mIdleHandlers.toArray(mPendingIdleHandlers);
}
//只有第一次循环时,会运行idle handlers,执行完成后,重置pendingIdleHandlerCount为0.
for (int i = 0; i < pendingIdleHandlerCount; i++) {
final IdleHandler idler = mPendingIdleHandlers[i];
mPendingIdleHandlers[i] = null; //去掉handler的引用
boolean keep = false;
try {
keep = idler.queueIdle(); //idle时执行的方法
} catch (Throwable t) {
Log.wtf(TAG, "IdleHandler threw exception", t);
}
if (!keep) {
synchronized (this) {
mIdleHandlers.remove(idler);
}
}
}
//重置idle handler个数为0,以保证不会再次重复运行
pendingIdleHandlerCount = 0;
//当调用一个空闲handler时,一个新message能够被分发,因此无需等待可以直接查询pending message.
nextPollTimeoutMillis = 0;
}
}
- nativePollOnce 阻塞操作 等待时长
- 空闲时,会执行IdelHandler中方法
- 发现异步消息优先执行,其次同步消息
enqueueMessage 添加消息
boolean enqueueMessage(Message msg, long when) {
// 每一个普通Message必须有一个target
if (msg.target == null) {
throw new IllegalArgumentException("Message must have a target.");
}
if (msg.isInUse()) {
throw new IllegalStateException(msg + " This message is already in use.");
}
synchronized (this) {
if (mQuitting) { //正在退出时,回收msg,加入到消息池
msg.recycle();
return false;
}
msg.markInUse();
msg.when = when;
Message p = mMessages;
boolean needWake;
if (p == null || when == 0 || when < p.when) {
//p为null(代表MessageQueue没有消息) 或者msg的触发时间是队列中最早的, 则进入该该分支
msg.next = p;
mMessages = msg;
needWake = mBlocked; //当阻塞时需要唤醒
} else {
//将消息按时间顺序插入到MessageQueue。一般地,不需要唤醒事件队列,除非
//消息队头存在barrier,并且同时Message是队列中最早的异步消息。
needWake = mBlocked && p.target == null && msg.isAsynchronous();
Message prev;
for (;;) {
prev = p;
p = p.next;
if (p == null || when < p.when) {
break;
}
if (needWake && p.isAsynchronous()) {
needWake = false;
}
}
msg.next = p;
prev.next = msg;
}
//消息没有退出,我们认为此时mPtr != 0
if (needWake) {
nativeWake(mPtr);
}
}
return true;
}
- 按照when 排序插入到MessageQueue中
- 普通消息不唤醒队列,同步屏障+异步消息nativeWake 唤醒
- 普通消息必须有一个target
同步屏障 & 异步消息
让重要的消息尽可能早的得到执行
- msg.target = null 是屏障消息特点
场景
- ViewRootImpl接收屏幕垂直同步信息事件用于驱动UI测绘
- ActivityThread接收AMS的事件驱动生命周期
- InputMethodMessage分发软键盘输入事件
- PhoneWindowManager分发电话页面各种事件
public int postSyncBarrier() {
return postSyncBarrier(SystemClock.uptimeMillis());
}
//添加屏障
private int postSyncBarrier(long when) {
synchronized (this) {
final int token = mNextBarrierToken++;
final Message msg = Message.obtain();
msg.markInUse();
msg.when = when;
msg.arg1 = token;
Message prev = null;
Message p = mMessages;
if (when != 0) {
while (p != null && p.when <= when) {
prev = p;
p = p.next;
}
}
if (prev != null) {
msg.next = p;
prev.next = msg;
} else {
msg.next = p;
mMessages = msg;
}
return token;
}
}
//移除屏障
public void removeSyncBarrier(int token) {
synchronized (this) {
Message prev = null;
Message p = mMessages;
//从消息队列找到 target为空,并且token相等的Message
while (p != null && (p.target != null || p.arg1 != token)) {
prev = p;
p = p.next;
}
final boolean needWake;
if (prev != null) {
prev.next = p.next;
needWake = false;
} else {
mMessages = p.next;
needWake = mMessages == null || mMessages.target != null;
}
p.recycleUnchecked();
if (needWake && !mQuitting) {
nativeWake(mPtr);
}
}
}
消息池
每个消息用Message表示,Message主要包含以下内容:

静态变量sPool的数据类型为Message,通过next成员变量,维护一个消息池;
静态变量MAX_POOL_SIZE代表消息池的可用大小;消息池的默认大小为50。
//申请
public static Message obtain() {
synchronized (sPoolSync) {
if (sPool != null) {
Message m = sPool;
sPool = m.next;
m.next = null; //从sPool中取出一个Message对象,并消息链表断开
m.flags = 0; // 清除in-use flag
sPoolSize--; //消息池的可用大小进行减1操作
return m;
}
}
return new Message(); // 当消息池为空时,直接创建Message对象
}
//回收
public void recycle() {
if (isInUse()) { //判断消息是否正在使用
if (gCheckRecycle) { //Android 5.0以后的版本默认为true,之前的版本默认为false.
throw new IllegalStateException("This message cannot be recycled because it is still in use.");
}
return;
}
recycleUnchecked();
}
//对于不再使用的消息,加入到消息池
void recycleUnchecked() {
//将消息标示位置为IN_USE,并清空消息所有的参数。
flags = FLAG_IN_USE;
what = 0;
arg1 = 0;
arg2 = 0;
obj = null;
replyTo = null;
sendingUid = -1;
when = 0;
target = null;
callback = null;
data = null;
synchronized (sPoolSync) {
if (sPoolSize < MAX_POOL_SIZE) { //当消息池没有满时,将Message对象加入消息池
next = sPool;
sPool = this;
sPoolSize++; //消息池的可用大小进行加1操作
}
}
}
handler内存泄漏
static 静态内部类 , context使用weakreference
//其他线程中 退出looper循环
Looper.myLooper().quitSafely();
//移除handler所有空消息
handler.removeCallbacksAndMessages(null);
//静态内部类
static class SafeHandler extends Handler {
WeakReference<Context> contextWeakReference;
public MyHandler(Context context) {
contextWeakReference = new WeakReference<>(context);
}
@Override
public void handleMessage(@NonNull Message msg) {
// 上下文释放 避免回调
if (contextWeakReference.get() == null) {
return;
}
super.handleMessage(msg);
Log.d(TAG, (String) msg.obj);
}
}
源码路径
framework/base/core/java/andorid/os/
- Handler.java
- Looper.java
- Message.java
- MessageQueue.java